Introduction to Service Apps
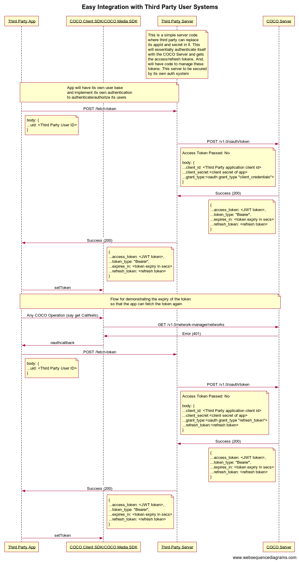
Applications that have long-running processes or that operate without interaction with a user also need a way to access secured resources. For this OAuth 2.0 Client Credentials grant flow is used.
They are used in the following scenarios:
Where you are providing your own user management system and bypass the COCO User management system
Where you are developing an application or integration that does not require authorization from a specific COCO user.
